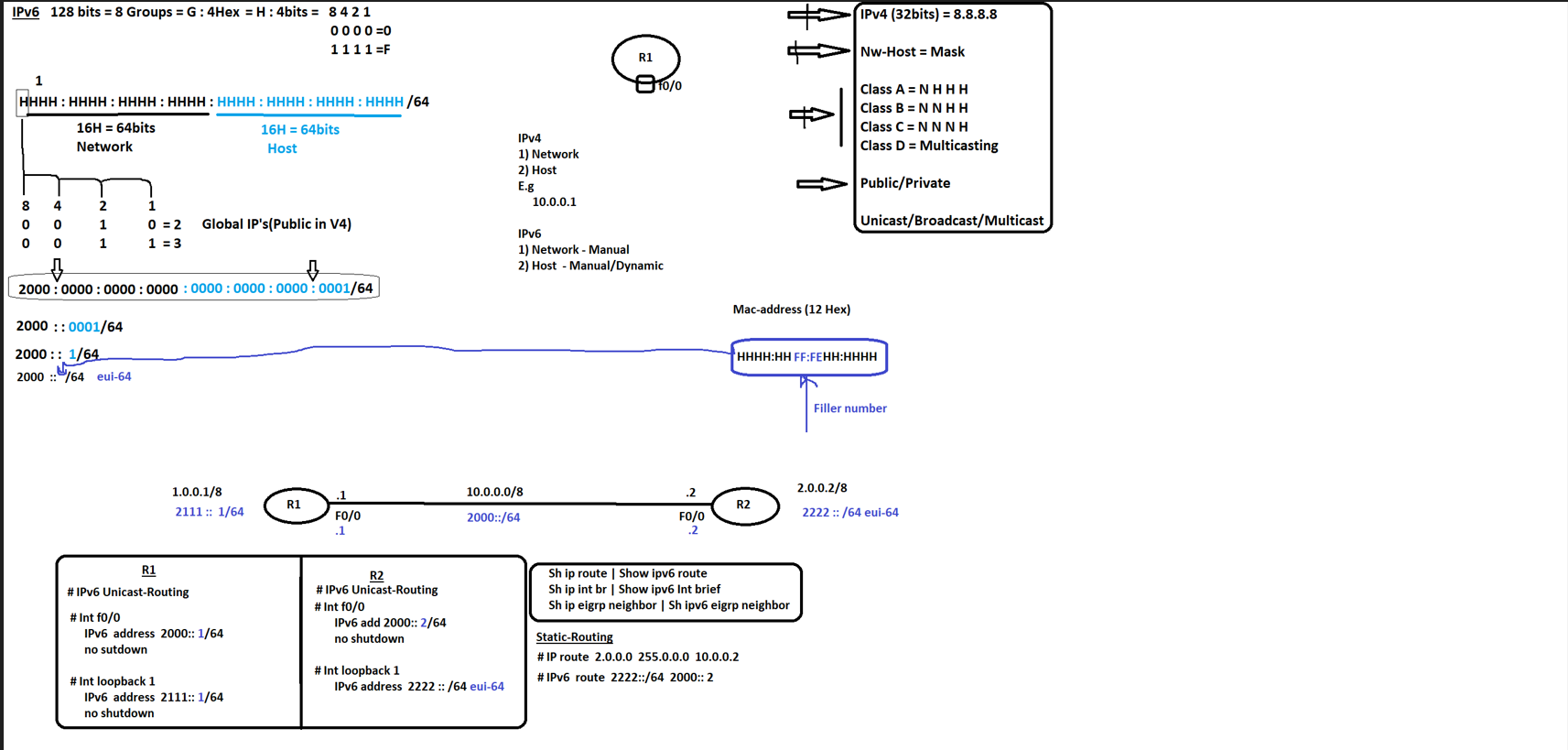
# IPv6

### Ipv6

<figure><img src="https://1856860631-files.gitbook.io/~/files/v0/b/gitbook-x-prod.appspot.com/o/spaces%2FsNc001Xcz63mWjGXymkd%2Fuploads%2FcqZWVOxtCmguMpQ90lVt%2Fimage.png?alt=media&#x26;token=5f395584-d9c5-4952-a0f1-c9a45d8916ac" alt=""><figcaption></figcaption></figure>
